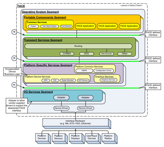
Future Airborne Capability Environment

Here Future Airborne Capability Environment images are prepared in this blog. Future Airborne Capability Environment are a theme that is being searched for and liked by netizens now. You can Get the Future Airborne Capability Environment here. Save all royalty-free images.

you can choose different type of 28 pix about Future Airborne Capability Environment images, photos, pictures, backgrounds, and more. In such page, we additionally have number of images out there. Such as png, jpg, animated gifs, pic art, symbol, blackandwhite, pic, etc. If you’re searching for Future Airborne Capability Environment subject, you have visit the ideal blog. Our blog always gives you hints for seeing the highest quality pix content, please kindly hunt and locate more enlightening articles and images that fit your interests.

pic Future Airborne Capability Environment recap curtiss wright and wind river at
  • Recap Curtiss Wright And Wind ... | 1008x500 px
  • images Future Airborne Capability Environment pma209 industry day future airborne
  • Ppt Pma209 Industry Day Future ... | 1024x768 px
  • pix Future Airborne Capability Environment the open group
  • Technical Standard Edition 2 1 ... | 534x480 px
  • pix Future Airborne Capability Environment future airborne capability environment
  • Future Airborne Capability Environment Face ... | 1280x720 px
  • picture Future Airborne Capability Environment aerospace defense technology
  • The Face Of Military Modernization ... | 796x379 px
  • pix Future Airborne Capability Environment face 3 0 or 2 1 1 reference architecture
  • Ldra Support Face 3 0 ... | 1011x572 px
  • picture Future Airborne Capability Environment overview of face architecture future
  • Overview Of Face Architecture Future ... | 320x320 px
  • pix Future Airborne Capability Environment future airborne capability environment
  • Future Airborne Capability Environment Face ... | 1280x720 px
  • picture Future Airborne Capability Environment future airborne capability environment
  • Ppt Future Airborne Capability Environment ... | 320x240 px
  • photo Future Airborne Capability Environment future airborne capability environment
  • Future Airborne Capability Environment Face ... | 1053x813 px
  • Do not hesitate to write comment below if you pics on the internet, all pic or pictures in this blog are for personal images use only, it is stricly prohibited to use this pic for commercial purposes, if you are the author and find this images is shared without your permission, please kindly raise a DMCA report to Us.

    when you find the benefit, please support us by sharing this posts to your social media accounts like Facebook, Instagram and so on or you can also Save this blog page with the title Future Airborne Capability Environment by using Ctrl + D for units a laptop with a Windows operating system or Command + D for laptops with an Apple operating system. If you use a smartphone, you can also use the drawer menu of the browser you are using. Whether it’s a Windows, Mac, iOS or Android operating system, you will still be able to bookmark this site.